Руководство Маркетолога
- Заведение карточки товара
- Маппинг полей
- Матрица товаров
- Заметки для новых глав
- Синхронизация НПР/АДС/ЛЫТКИН
- Создание и изменение шаблонов стикеров
- Бэклог
Обучающее видео по NPR - https://carville.bitrix24.ru/workgroups/group/80/disk/path/%D0%9E%D0%B1%D1%83%D1%87%D0%B0%D1%8E%D1%89%D0%B5%D0%B5%20%D0%B2%D0%B8%D0%B4%D0%B5%D0%BE%20%D0%9D%D0%9F%D0%A0/
Ниже представлен процесс работы маркетолога в модуле NPR:

С помощью раздела NPR в Airus (айрус) возможно решать следующие задачи:
- Заведение карточки товара
- Маппинг полей
- Матрица товаров
- Заметки для новых глав
- Синхронизация НПР/АДС/ЛЫТКИН
- Создание и изменение шаблонов стикеров
- Бэклог
Заведение карточки товара
Первым делом будет полезно узнать как настроить столбцы.
Нажимаем ПКМ, "Настройка таблицы"


В этом окне можно убрать ненужные столбцы, переместить их, задать размер
Дабл клик по заголовку "Доступные поля" - или снимаются или проставляются ВСЕ галки.
Дабл клик по строке - строка улетает на первое место в списке. (скоро добавить ctrl+ дабл клик - строка улетает вниз)
Горячие клавиши
Ctrl + W - закрытие карточки товара
Ctrl + D - закрытие и сохранение карточки товара (без перехода в группу товара)
Ctrl + S - сохранение карточки
При нажатии на "Ок" товар сохраняется и происходит переход в группу товара(будет неактуально с ноября 2025)
Чтобы перейти в группу товара:
1. Нажать ПКМ по товару
2. Нажать кнопку "Найти группу"
Создание товара.
Создавать товар можно тремя способами:
1. По нажатию кнопки в списке товаров "Добавить"/Плюсик в шапке

2. С помощью импорта "Общие"
3. С помощью копирования существующего товара "ПКМ -> Копировать товар"

Предварительная подготовка перед заведением товара:
Проверить свободный артикул в Каталоги -> Артикулы. Вы можете отфильтровать свободные Артикулы с помощью галочки "Неиспользованные". При выборе обратите внимание, что у желаемого Артикула не установлена галочка "Использован". Также обязательно планировать для использования только те Артикулы, у которых заполнено поле "Знак сертификации":

Запаса артикулов у каждого бренда на текущий момент (18.02.2025) хватит в каких-то ТГ даже на несколько лет. Если вы понимаете, что в вашей ТГ заканчиваются сертифицированные свободные артикулы — необходимо с Татьяной Барановской добавить новые артикулы(с запасом) и сертифицировать их.
При добавлении новых артикулов просьба быть внимательными: используем только латинские буквы. Проверить наличие кириллицы в тексте вы можете с помощью сервиса http://cyr-lat.progresssite.pro/
***
Первый шаг: В форме Каталоги -> Товары (список товаров) необходимо выбрать ваш Бренда, и группу товара. Важно выбрать группу, иначе список доступных артикулов не подтянется.
Если нужной вам группы нет — попросите руководителя бренда (роль администратора) завести товарную группу. Обратите внимание, что группа всегда имеет основание — сертификат. Именно поэтому необходимо выбрать группу перед добавлением нового товара, т.к. нельзя использовать артикул для другой товарной группы с другим сертификатом.

Добавляем товар через кнопку в форме Товары

Открывается форма добавления нового товара.
Рассмотрим вкладку "Общие". В ней предзаполненным будет только ваше ФИ в поле Маркетолог (подтягивается из учетной записи, под которой вы авторизованы).

Заполнять товар рекомендуется с выбора свободного Артикула (который вы выбрали/создали заранее, на этапе подготовки) по нажатию на кнопку с тремя точками ![]()
В форме выбора из справочника Артикулов откроется список Артикулов в выбранной на старте группе. Ищем выбранный артикул.
Далее выбираем подходящий статус:

Вы можете использовать статус для группировки товаров. Например: закидывать в статус Идея те товары, которые планируете вывести в следующем месяце. Прим. Статус "В плане" доступен не всем пользователям.
Далее вводим наименования товара для айрус (ADS) и для сайта (carvilleshop.ru, сайты брендов, маркетплейсы и т.д. Подробнее об обмене)
Описание остальных полей:
| Поле | Описание |
| Категория АВС | Рейтинг товара по продажам |
| Марка | ПЛАНИРУЕТСЯ ОТКЛЮЧЕНИЕ |
| Описание | Используется для заметок. AIRLINE используют это поле для вывода информации на сайт |
| Описание для TecDoc и маркетплейсов | |
| Тип | Указывается в классификаторе АДС |
| Объем в год | Планируемый объем по продажам |
| AIRUS код | присваивается после проведения акта, служит айди записи в справочнике "Товары" в АДС |
| Страна | Страна производства |
| Срок пр-ва | кол-во дней за которое товар изготовят и привезут |
| Новинка/замена | |
| Чек-бокс "Подтверждено инженером" | Проставляется инженерами без прав редактора, сразу летит на сервер. При наличии расширенных прав, работает как обычный чек-бокс |
| Чек-бокс "Подтверждено руководителем" | |
| Чек-бокс "Универсальная деталь/нет autodoc" | |
| Чек-бокс "Убрать с сайта" | |
| Назначение | Применение |
| Преимущества |
Вкладка "Характеристики". Здесь указываются групповые, индивидуальные характеристики, комплектация и внутренние характеристики. У групповых и индивидуальных есть три вида: Характеристики для сайта, Характеристики Tecdoc, Характеристики Ozon.
Групповые характеристики задаются в карточке группы, распространяются на все товары в группе.
Индивидуальные сохранятся индивидуально в товаре.
Характеристики можно заполнять через импорт. Шаблон "Характеристики".

В шаблоне заполняется Бренд, Артикул, Характеристика, Значение
При импорте файла, все указанные характеристики применяются в индивидуальные в товаре, если их изначально нет в групповых.
Для заливки значений в групповые характеристики, нужно убедиться что характеристики уже есть в группе.
Состав и Срок годности
Состав и срок годности можно заполнять через импорт. Шаблон "Состав, срок".

В первом столбце выбираем кол-во месяцев. Если поставить "-1", то в карточке проставится чек-бокс "Не ограничено". Если оставить значение пустым, то срок годности в товаре будет такое же, как в группе.
Подробнее о Сроке годности:
Переработано поле, можно будет использовать срок годности при выводе отчетов по товарам или, например, можно будет строить отчет по остаткам по товарам, которым осталось полгода и на акцию их выводить.
Работа со Сроком годности:
Товар:
В товаре по умолчанию стоит чек-бокс "Как в группе", это означает, что товар несёт в себе групповое значения срока годности.
В нашем случае(на скрине), значение в группе не заполнено.

Чтобы проставить товару значение, необходимо снять чек-бокс "Как в группе", в таком случае станет активным поле "Товар:".
Далее, либо вписываем необходимое значение товару,
либо проставляем чек-бокс "Не ограничено".![]()
Группа:
В группе по умолчанию ничего нет, т.е. не выделен чек-бокс и нет значений. Чтобы задать значение группы необходимо: 1. Открыть карточку группы 2. Перейти на вкладку "Характеристики" 3. Проставить чек-бокс или вписать значение.

Чтобы проставить "Не ограничено" всем товарам, нужно: проставить в карточке группы чек-бокс "Не ограничено", в товаре активируется чек-бокс "Не ограничено", но при этом в товаре должен быть активен чек-бокс "Как в группе".
Чтобы задать значение всем товарам группы, нужно: внести значение в карточке группы.
При этом в товаре должен быть активен чек-бокс "Как в группе".
Вкладка "Метрические данные". Здесь указываются индивидуальная, групповые и транспортные упаковки товаров. Для создания упаковки необходимо заполнить кол-во (минимальный набор данных).
Генерация базового ШК происходит из списка товаров или в карточке. Через импорт можно сгенерировать либо ШК второй упаковки, либо третьей упаковки, либо вручную по кнопке в поле.
Чек-бокс "Основная для актов\стикеров" проставляется для использования в соответствующих модулях, также нужно для замены упаковки при смене кол-ва.
Данные можно заполнять вручную и импортировать через шаблон
При импорте в столбце "совпадает с базовым(1), cгенерировать групповой (2), cгенерировать транспортный(3)" нужно указывать значения исходя из цели импорта. К примеру, если хотим сгенерировать ШК в транспортной и групповой упаковках - ставим значение 2, 3.

ОБЪЕМ
Объем рассчитывается автоматически при внесении в шаблон Длины, Ширины и Высоты.
МАССА
Масса брутто не может быть больше массы нетто, имейте это в виду при заполнении.
КОЛ-ВО
При изменении уже имеющихся метр. данных, необходимо указывать кол-во имеющихся упаковок. Например если в карточке уже есть упаковка "Базовая" = кол-во 4, то при изменении, допустим, ШК, необходимо импортировать новый ШК с кол-во = 4
Генерация базовых штрих-кодов
Генерация возможна только с уже имеющейся упаковкой товара.
Необходимо заполнить все поля, пример:

Генерация базового штрих-кода возможно из двух мест в приложении:
1. Карточка товара
Шаги:
- Создать упаковку
- Убедиться, что все данные верны
- Нажатием кнопки сгенерировать ШК

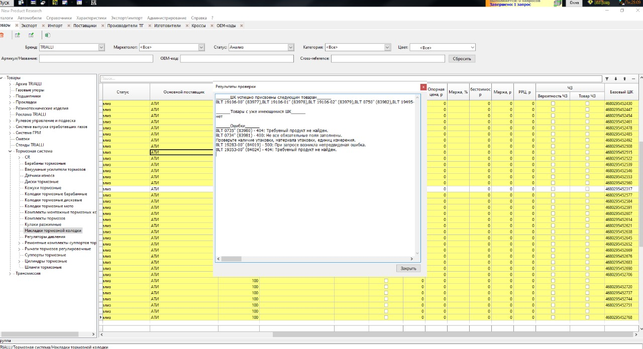
Что означают всплывающие ошибки после генерации:
400 - проблемы со связями продукта (необходимо проверить правильно ли указаны тип, материал, кол-во и т.д.)
401 - обратитесь к разработчикам
404 - не найден такой продукт(попробовать еще раз после перезапуска/обратиться к разработчикам) -- Возможно отсутствуют все упаковки !
409 - ошибка публикации (обратитесь к разработчикам)
500 - обратитесь к разработчикам
Важно!
- Если после нажатия на кнопку ничего не произошло, обратитесь в поддержку (IT отдел)
- После генерации ШК изменять/удалять базовый ШК в товаре запрещено!
2. Список товаров
Шаги:
Для одного товара
- Открыть список товаров
- Нажать правую кнопку мыши по товару
- Нажать "Сгенерировать базовый ШК"

Для нескольких товаров сразу
- Выделить товары через Shift + Up/Down
- Нажать правую кнопку мыши
- Нажать "Сгенерировать базовый ШК"
После генерации появится окно с информацией о генерации, в первой строке указываются товары с успешно сгенерированными ШК, во второй строке имеющиеся ШК, в третьей ошибки

Для случаев, когда в товаре две упаковки (Базовая и Третья) для проведения акта, но по факту упаковка одна, реализован чек-бокс "ШК как в базовой"

Чек-бокс активен только у неутвержденных товаров.
В случае, если базового ШК еще нет, а третья упаковка уже в товаре, чек-бокс поставить можно. При генерации базового, ШК продублируется автоматически в третью упаковку.
Также, существуют индивидуальные случаи, когда после акта необходимо удалять базовый ШК. Это предусмотрено при нажатой галке "ШК как в базовой", в таком случае удаление базового ШК допускается.
Вкладка "Сертификация". В данной вкладке указывается сертификация ВЭД, если товар сертифицируется. Если нет, то указывается "Нет" в поле сертификации. Это важный момент, так как без сертификации многие действия с товаром будут невозможны. По вопросам сертификации обращаться в отдел ВЭД.
Вкладка "Поставщик/изготовитель"
Переходим ко вкладке "OEM-коды". В ней указываем списком ОЕМы (оригинал), для которых добавляемый товар является аналогом. Для этого в оригинальных каталогах производителя узнаем какой ОЕМ используется для этого товара.
При попытке добавления ОЕМ, который уже указан в другом товаре, система подсветит его красным.

В случае если указанный OEM-код существует для двух Марок в Каталоги -> ОЕМ-коды, в поле Марка система подставит первый по алфавиту. Вы можете выбрать другую марку из выпадающего списка в вкладке ОЕМ-коды:

Внимание! Редактирование ОЕМ-кода через открытие карточки кода из списка во складке товары изменит запись карточки ОЕМ-кода, а не информацию об ОЕМ в конкретном товаре. Т.е. таким образом вы поменяете, например, Марку во всех товарах, где привязан этот ОЕМ-код:

Также вы можете импортировать Список ОЕМ-кодов/Кроссов с помощью массового Импорта. При этом можно присваивать производителей и изменять существующих

| Поля в файле импорта | Поля в карточке товара | Таблица/поле в БД (техничка) |
| Бренд | В карточке товара нет. Необходимо для определения ТГ внутри бренда. Определяется по уже заведенному артикулу. | |
| Артикул | ||
| Наименование | ||
| Марка | ||
| Информация | (Внимание! Будет заменен весь текст полностью) |
Переходим ко вкладке "Cross-Reference". В ней указываем списком кроссы (аналоги других брендов), которые являются аналогом указанным ранее OEMам, как и добавляемый нами товар.
В столбце "Неучитываемый Кросс" есть чек-бокс, если он активен, то кросс не учитывается в ценовом анализе.

Вкладка "Поставщик"
Новый поставщик добавляется по кнопке "Добавить"

В поле "Пропорция" недопустим перенос, из-за этого можно столкнуться с ошибками.

Вкладка "Изображения"
При добавлении изображения предусмотрена конвертация в формат JPG/JPEG, возможна вставка через импорт файла, быстрые клавиши (ctrl+v)
Добавление изображений вручную
Чтобы вручную добавить изображение товара в карточку:
1. Перейдите на вкладку Изображения в карточке товара.
2. Дважды кликните на запись, вставьте изображение или выберите изображение с вашего компьютера.
3. Допустимые форматы: .jpg, .jpeg
6. Убедитесь, что изображение чистое, без водяных знаков и посторонних элементов.
⚠️ Важно: Если вы хотите чтобы фото увидел отдел ВЭД, нужно нажать галочку "Загружено, но не обновлено в Айрус"
Вкладка "Применяемость"
Здесь привязываются модификации к товару, заполнить можно импортом/копированием/добавлением вручную. Справочник модификаций лежит в "Автомобили" -> "Модификации"
Применяемость: копирование
Во вкладке в карточке товара есть кнопка "Копировать", по ней открывается окно, далее выбираем товар ОТКУДА копировать применяемость в наш товар. Можно выбрать сразу несколько товаров и копировать все модификации из них в наш товар. Записи можно выделить по shift+down\up
Применяемость: импорт
Можно загружать в товары через импорт, необходимо в шаблоне "Применяемость" указать бренд, артикул, номер текдок модификации(нюанс - после импорта необходимо перезапустить программу для отображения актуальных данных).
Вкладка "Рынок и цены"
Поле "НДС" по дефолту находится в значении 20%
РРЦ рассчитывается автоматически
Данные можно заполнить через импорт или вручную
Вкладка "Доп. наименования"

Внесение данных в поля наименований для МП возможно как вручную, так и импорт через
Заполненные наименования могут загрузить на маркетплейсы сотрудники КШ (карвильшоп) через интерфейс в https://posm.carville.ru/
Дополнительные наименования товаров работают следующим образом:
- если загружено Дополнительное наименование и не загружено значение единиц в товаре: на озон будет создана отдельная карточка товара с альтернативным наименованием
- если загружено Дополнительное наименование и загружено значение единиц в товаре: на озон в основной карточке будет создана норма, при клике на которую будет выводиться альтернативное наименование
- если не загружено Дополнительное наименование и загружено значение единиц в товаре с галочкой Наименование совпадает с основным: на озон в основной карточке будет создана норма, при клике на которую будет выводиться основное наименование с припиской единиц и кол-ва в конце
Обновление автопарка
Автопарк и количество эксплуатируемых авто в НПР поддерживается с помощью загрузки данных из источников ниже. Загружаем данные с помощью интерфейса Импорта

- TecDoc https://web.tecalliance.net/ — конфигурации авто для вкладки Применяемость. Шаблоны живут по адресу \\192.168.0.2\рабочая папка\ОМ\NPR Маркетинговая программа\NPR_YouTrack\Справочник Автомобилей\TecDoc . Их два:
- Reference_Data_car_vehicle_list_* — для легковых
- Reference_Data_Commercial_Vehicle_* — для грузовых
- Reference_Data_car_vehicle_list_* — для легковых
- Alvistat http://alvistat.ru/ — количество эксплуатируемых авто по годам. Шаблон живет по адресу \\192.168.0.2\рабочая папка\ОМ\NPR Маркетинговая программа\NPR_YouTrack\Справочник Автомобилей\Алви стат
- Внутренний шаблон для загрузки
- А также планируется импорт для китайских авто из алвистата
Пример успешного импорта:

Внимание! После импорта необходимо в форме Модификации автомобилей нажать кнопку Обновить
. Иначе загруженные модификации не отобразятся в этом окне, даже если импорт пройдет успешно.

Маппинг полей
Автомобили Tecdoc частные
| Reference_Data_car_vehicle_list_* | Значения полей | Поля в базе |
| Vehicle+RC:R[28]C Type | ||
| LnkTargetType | ||
| Type No. | Код TecDoc | |
| Manufacturer | Производитель | |
| Model Series | Модель | amodel |
| K-Mod No. | ||
| Type | Марка | amark |
| Model Year from | Дата производства с | amodification.started |
| Model Year to | Дата производства до | amodification.finished |
| Body Type | Тип кузова | amodification.bobytype_id |
| Drive Type | Тип привода | amodification.driveunit_id |
| Displacement (l) | Объем в литрах | amodification.vl |
| Displacement (cc Techn.) | Объем в куб см | amodification.Vcm |
| Fuel Type | Тип топлива | amodification.fueltype_id |
| kW | Мощность Квт | amodification.kw |
| HP | Мощность лс | amodification.Hp |
| Cylinders | Кол-во цилиндров | amodification.Cylinders |
| Valves | Клапанов на цилиндр | amodification.valves |
| Engine Type | Тип двигателя | amodification.enginetype_id |
| Fuel Mixture | Тип питания | |
| Engine Codes | Код двигателя | amodification.enginecode |
| Engine No.'s | ||
| Construction type | ||
| Inventory | ||
| Inventory Year | ||
| Inventory Country | ||
| Country Restriction | Страны поставки | amodification.supply_countries |
| Language No. | ||
| Manuf. No. | ||
| Linkage target type ID | ||
| Body Type ID | ||
| Engine Type ID | ||
| Drive Type ID | ||
| Fuel Type ID | ||
| Fuel Mixture ID | ||
| KBA No. | ||
| Delete (LnkTarget) | ||
Автомобили Tecdoc Global частные
| Столбец в имеющемся импорте | Описание | Аналог в Global | Структуры данных | Использование |
| LnkTargetType | НЕТ | |||
| Type No. | Код TecDoc | KeyNo | amodification.code | ДА |
| N-Type No. | НЕТ | |||
| Manufacturer | Производитель | manufacturer | ДА | |
| Model Series | Модель | modelseries | amodel | ДА |
| Type | Марка | Key | amark | ДА |
| Body Type | Тип кузова | нет | amodification.bobytype_id | ДА |
| Model Year from | Дата производства с | modyfrom | modyfrom | ДА |
| Model Year to | Дата производства до | modyto | modyto | ДА |
| Displacement (cc Techn.) | Объем в куб см | ccmtech | amodification.Vcm | ДА |
| kW from | Мощность Квт с | kwfrom | amodification.kwfrom | ДА |
| kW to | Мощность Квт по | НЕТ | ||
| HP from | Мощность лс с | hpfrom | amodification.hpfrom | ДА |
| HP to | Мощность лс по | НЕТ | ||
| Tonnage | Грузоподьемность | tonnage | amodification.capacity_tonnage | ДА |
| Engine Type | Тип двигателя | engtype | amodification.enginetype_id | ДА |
| Axle Configuration | Тип привода | axleconfig | amodification.wheelsformula_id | ДА |
| Engine Codes | Код двигателя | engcodes | amodification.enginecode | ДА |
| Engine No.'s | НЕТ | |||
| ManID | НЕТ | |||
| ManIDNo | НЕТ | |||
| Driver's Cabs | НЕТ | |||
| Country Restriction | Страны поставки | countries | amodification.supply_countries | ДА |
| Language No. | НЕТ | |||
| Manuf. No. | НЕТ | |||
| K-Mod No. | НЕТ | |||
| Linkage target type ID | НЕТ | |||
| Body Type ID | НЕТ | |||
| Engine Type ID | НЕТ | |||
| Axle Configuration ID | НЕТ | |||
| Delete (LnkTarget) | НЕТ |
Частные автомобили:
manufacturer - производитель - Manufacturer - amark
manufacturerno - не импортируем
modelseries - модель amodel
modelseriesno - не импортируем
key - полное название модели - Construction type - под вопросом
keyno - Type No. - под вопросом amodification.code
modyfrom - выпуск с - Model Year from amodification.started
modyto - выпуск до - Model Year to - amodification.finished
kw - мощность квт - kW - amodification.kw
hp - мощность лс - HP - amodification.Hp
ccmtax - объем налоговый - не импортируем - под вопросом
ccmtech - объем технический - Displacement (cc Techn.) - amodification.Vcm
lit - объем в литрах - Displacement (l) - под вопросом - amodification.vl
cyl - кол-во цилиндров - Cylinders - Cylinders
doors - кол-во дверей - не импортируем
tankcap - расположение горловины бака - не импортируем
voltage - напряжение бортовой сети - не импортируем
abs - наличие абс - не импортируем
tcs - непонятно, что это - не импортируем
engtype - тип двигателя - Engine Type - amodification.enginetype_id
engtypeno - код типа двигателя - не импортируем
fuelmixForm - тип топливной системы - Fuel Mixture - под вопросом
fuelmixformno - код типа топливной системы - Fuel Mixture - под вопросом
drivetype - тип привода - Drive Type - amodification.driveunit_id
drivetypeno - код типа привода - не импортируем
braketype - тип тормозной системы - не импортируем
braketypeno - код типа тормозной системы - не импортируем
brakesys - тормоза - не импортируем
brakesysno - код тормозов - не импортируем
fueltype - тип топлива - Fuel Type - amodification.fueltype_id
fueltypeno - код типа топлива - не импортируем
cattype - тип катализатора - не импортируем
cattypeno - код типа катализатора - не импортируем
transmtype - тип трансмиссии - Drive Type - awheelsformula - но в обычном TechDoc частные ее нет
transmtypeno - код типа трансмиссии
bodytype - тип кузова - Body Type - amodification.bobytype_id
bodytypeno - код типа кузова - не импортируем
valves - клапанов на цилиндр - amodification.valves
delete - признак 1 - не активен/0 - активен
engcodes - код двигателя - Engine Codes - amodification.enginecode
Автомобили Tecdoc Global коммерческие
| Столбец в имеющемся импорте | Описание | Аналог в Global | Структуры данных | Использование |
| LnkTargetType | НЕТ | |||
| Type No. | Код TecDoc | KeyNo | amodification.code | ДА |
| N-Type No. | НЕТ | |||
| Manufacturer | Производитель | manufacturer | ДА | |
| Model Series | Модель | modelseries | amodel | ДА |
| Type | Марка | Key | amark | ДА |
| Body Type | Тип кузова | нет | amodification.bobytype_id | ДА |
| Model Year from | Дата производства с | modyfrom | modyfrom | ДА |
| Model Year to | Дата производства до | modyto | modyto | ДА |
| Displacement (cc Techn.) | Объем в куб см | ccmtech | amodification.Vcm | ДА |
| kW from | Мощность Квт с | kwfrom | amodification.kwfrom | ДА |
| kW to | Мощность Квт по | НЕТ | ||
| HP from | Мощность лс с | hpfrom | amodification.hpfrom | ДА |
| HP to | Мощность лс по | НЕТ | ||
| Tonnage | Грузоподьемность | tonnage | amodification.capacity_tonnage | ДА |
| Engine Type | Тип двигателя | engtype | amodification.enginetype_id | ДА |
| Axle Configuration | Тип привода | axleconfig | amodification.wheelsformula_id | ДА |
| Engine Codes | Код двигателя | engcodes | amodification.enginecode | ДА |
| Engine No.'s | НЕТ | |||
| ManID | НЕТ | |||
| ManIDNo | НЕТ | |||
| Driver's Cabs | НЕТ | |||
| Country Restriction | Страны поставки | countries | amodification.supply_countries | ДА |
| Language No. | НЕТ | |||
| Manuf. No. | НЕТ | |||
| K-Mod No. | НЕТ | |||
| Linkage target type ID | НЕТ | |||
| Body Type ID | НЕТ | |||
| Engine Type ID | НЕТ | |||
| Axle Configuration ID | НЕТ | |||
| Delete (LnkTarget) | НЕТ |
Коммерческие авто:
manufacturer - производитель
manufacturerno - код производителя
modelseries - модель ТС
modelseriesno - код модели ТС
key - возможно полное название модели
keyno - возможно код полного названия
modyfrom - дата начала производства
modyto - дата окончания производствв
kwfrom - мощность квт, с
kwto - мощность квт, по
hpfrom - мощность лс, с
hpto - мощность лс, до
ccmtech - возможно объем двигателя в кубических сантиметрах
tonnage - возможно грузоподьемность в кг
engtype - тип двигателя
engtypeno - код типа двигателя
axleconfig - тип привода
axleconfigno - код типа привода
delete - признак 1 - не активен/0 - активен
engcodes - наименование двигателя
Автомобили "Иные"
| Примечание | столбец в amodification | столбец в NEW cars |
|---|---|---|
| [id] | ||
| ссылка на таблицу amodel | [model_id] | |
| Основной номер TecDoc. если в csv в vehicletype стоит CV, то необходимо номер дополнить до 7 знаков, добавив 100.. в начале, т.е. 123 должно стать 1000123 | [code] | modifid |
| [name] | modifname | |
| [started] | modyfrom | |
| [finished] | modyto | |
| [bodytype_id] | - | |
| [driveunit_id] | - | |
| [wheelsformula_id] | - | |
| [cylinders] | - | |
| [valves_per_cylinder] | - | |
| [enginetype_id] | - | |
| [enginecode] | engcodes | |
| [fueltype_id] | - | |
| [power_kw] | kwto | |
| [power_ls] | hpto | |
| [supply_countries] | - | |
| [KBAno] | - | |
| Проставить 1 если в столбце в csv vehicletype стоит признак CV и 0 для других. | [is_freight] | 1 или 0 |
| всегда NULL, не используется | [guarantee] | - |
| На проде только одно поле не NULL, не используется | [description] | - |
| всегда NULL, не используется | [history] | - |
| всегда NULL, не используется | [image] | - |
| всегда NULL, не используется | [quantity_guarantee] | - |
| всегда NULL, не используется | [quantity_nonguarantee] | - |
| не знаю что это. Перевод текстового кода в int? | [code_int] | - |
| [power_kw_From] | kwfrom | |
| [power_ls_From] | hpfrom | |
| [VL] | lit | |
| [Vcm] | - | |
| [capacity_tonnage] | - | |
| всегда NULL, не используется | [quantity_rate] | - |
| [autopark2021] | - | |
| [lnktargettypeID] | - | |
| [ch_dt] | - | |
| [ch_by] | - | |
| [ALVI] | - | |
| [autopark] | - | |
| всегда NULL, не используется | [ALVI1] | - |
| [origin] | - | |
| Производитель (марка) в таблице amark | manufname | |
| В таблице amodel | modelname | |
| в таблице [abodytype] | bodytype | |
| в таблице [aenginetype] | engtype | |
| В таблице [awheelsformula] | - | |
| В таблице [adriveunit] | - | |
| В таблице [afueltype] | для CV, снова внести enginetype | |
| vehicletype | ||
| manufid | ||
| modelid | ||
| pc | ||
| cv | ||
| lcv |
Матрица товаров
Доступна в меню Каталоги -> Матрица товаров

Настройка товарных групп и модификаций доступна по кнопке Шестеренка. Кликнуть достаточно один раз и подождать до 10сек — большое кол-во модификаций замедляет работу.

В левом окне модификации, в правом товарные группы. После выбора необходимых строк через ЛКМ или Shift, нужно нажать "Ок" - загрузятся выбранные параметры в основное окно матрицы

Также вы можете сохранить параметры матрицы в текущий открытый шаблон/новый шаблон. Кнопка Загрузить открывает сохраненные шаблоны как ваши, так и ваших коллег:


Чужие шаблоны настроек удалить и изменить для всех не получится, но можно взять чужой шаблон за основу, изменить его и сохранить как свой, например, по кнопке "Сохранить как". В таком случае шаблон сохранится с тем же названием и с припиской "Копия".
Сама матрица содержит в ячейках товары, для которых вы привязали выбранную модификацию в карточке товара. А также считает покрытие рынка в процентах по товарной группе:

Заметки для новых глав
Типы товаров во вкладке "Общие"

Смена товарных групп у товаров ИМПОРТ
Товарные группы у товаров можно изменить с помощью импорта "Общие". Сначала указываем шаблон импорта( в котором указываем артикул и бренд), затем указываем группу, далее ставим чек-бокс "Обновить группу". Импортируем шаблон с указанными товарами.
Смена товарных групп у товаров ВРУЧНУЮ
Вручную добавить/изменить/перепривязать товарные группы можно через справочник "Группы товаров". Находится в "Каталоги" -> "Группы товаров". В справочнике нажимаем "+", указываем бренд, далее называем свою товарную группу, затем указываем корневую/родительскую группу, нажимаем "Применить".
Проверка стикеров со складом перед заказом
Перед заказом товара убедитесь, что стикеры читаются корректно:
1. Согласуйте с кладовщиком или логистом сканы тестовой печати.
2. Убедитесь, что на стикере:
• Отображается корректный ШК.
• Название читается без обрезки.
3. Проверку необходимо проводить до массовой печати. При необходимости — скорректировать шаблон стикера.
🔄 Обратная связь со складом обязательна. Ошибки на стикерах приводят к браку партии и дополнительным затратам.
Импорт
Чтобы воспользоваться функцией импорта данных в НПР, необходимо найти нужный шаблон в рабочей папке по ссылке ниже. Затем добавить нужную информацию в шаблон, перейти в НПР и перейти во вкладку "Импорт"
\\192.168.0.2\рабочая папка\ОМ\NPR Маркетинговая программа\Шаблоны импорта данных
Импорт "Общие"
С помощью импорта можно заполнить практически все поля в товаре, правильно внося информацию в соответствующие столбцы в шаблоне импорта
1. Бренд
Для уникальности добавляем бренд вместе с артикулом
2. Артикул
Артикул необходимо добавлять из столбца "Артикул" в справочнике товаров(существующий артикул вносим для изменения уже существующего товара). Если нужно создать товар, добавляем новый артикул
3. Наименование для ADS
Максимальная длина 250 символов
4. Наименование для сайта
Максимальная длина 250 символов
5. Статус
Любой из 7 статусов
- Идея
- Анализ
- Подтвержден
- Заказано/в пути
- На складе
- Отказ
- В плане
6. Поставщик
Указываем айди поставщика
7. Объем в год
Здесь вносим только числовые значения
8. Тип
9. AIRUS код
10. Маркетолог
Для смены маркетолога в товаре достаточно в шаблон добавить бренд + артикул и указать маркетолога
11. Назначение
12. MOQ
13. Сертификат
14. Страна
15. Срок производства
16. Описание
17. ID изготовителя
18. Кол-во на палете

Импорт "Характеристики"
Групповые характеристики задаются в карточке группы, распространяются на все товары в группе.
Индивидуальные сохранятся индивидуально в товаре.
Характеристики можно заполнять через импорт. Шаблон "Характеристики".
1. Бренд
Для уникальности добавляем бренд вместе с артикулом
2. Артикул
Артикул необходимо добавлять из столбца "Артикул" в справочнике товаров.
3. Характеристика
Необходимо вписать характеристику из справочника "Характеристик", желательно вносить путём Ctrl+c - Ctrl+v
4. Значение
Значение вносится любое

Экспорт

Шаблон
Здесь выбирается шаблон полей для выгрузки. Редактировать шаблоны нельзя, но есть фича.
После выбора шаблона:
1. Переоткрыть вкладку "Экспорт"
2. Шаблон сбросится до "Вручную"
3. Откроется редактирование полей этими кнопками
Загрузка артикулов
Можно загрузить список артикулов, по которым нужен экспорт
Шаблон лежит в рабочей папке, называется "Параметры для экспорта Бренд-Артикул", в нем необходимо заполнить Бренд + Артикул
Кнопкой "..." можно добавить файл. Группы выбирать не нужно
Синхронизация НПР/АДС/ЛЫТКИН
Первоисточник данных НПР.
При вводе новинки маркетолог вводит метрику, норму упаковки и штрих код.
Норма отгрузки и галочка "норма отгрузки обязательна", ввели норму и галочку в НПР - так же стало в Айрус. исправили в айрус - так же стало в НПР.
Актом новинки введенная упаковка переносится в Лыткин (норма транспортной, ДШВ тр, нетто и брутто тр + объем, но он рассчитывается уже в Лыткине)
После утверждения акта новинок, метрические данные идут в luzar.dbo.tovUnits, также проставляется в luzar.dbo.tovars, также данные попадают в Лыткин, в отдельную таблицу TovExt_Upak.
Далее упаковки в НПР отображаются из таблицы luzar.dbo.tovUnits. Соответственно, в айрусе тоже отображается luzar.dbo.tovUnits.
Если идет изменение в лыткине то оно сразу идет в айрус. Не джобом. Процедура MoveTovExt_UpakToADS_one
Есть процедура MoveTovExt_UpakToADS_all_changed стоит в джобе aip_JobEveryNight. Она проставляет веса/объем/дшв из лыткина из основной упаковки и только в упаковку совпадающую по количеству. Не умеет удалять, вставлять.
Ограничение на изменение метрики в айрусе имеется только если у пользователя закрыт справочник.
До того, как товару присвоится айрус код, все данные по упаковкам лежат в таблице tovUnits_ext.
Создание и изменение шаблонов стикеров
Для того, чтобы изменить шаблон нужно открыть его в "Печать стикеров" через "•••"
Далее нажимаем карандашик, изменяем шаблон и жмём 
Чтобы изменить данный шаблон, изменять название не нужно. Если нужен новый измененный шаблон, нужно изменить название, шаблон сохранится как новый.
Если появилось сообщение о перезаписи, Вы выбрали имя шаблона, которое уже существует. Нажмите «Отмена» и напишите другое название.
Ниже описано подробно как добавлять/изменять элементы, работать с фоном и т.д.
Чтобы создать новый шаблон, нужно выбрать уже созданный, исходя из требуемого размера, на его основе заменить все необходимые элементы и сохранить с другим названием. После выбора существующего шаблона сразу сохраните его с новым именем и после этого начинайте редактировать.
Бэклог
Справочники -> Товары
Справочники -> Валюты
Отчеты -> Объем продаж -> Продажи по клиентам
Отчеты -> Объем продаж -> Продажи по товарам
Отчеты -> Объем продаж -> Продажи по периодам
Отчеты -> Объем продаж -> Продажи по классам/брендам
Отчеты -> Объем закупок -> Закупки по поставщикам
Отчеты -> Специальные -> Уходимость товара
ЛУЗАР -> Лыткин -> Размещенные заказы поставщикам
ЛУЗАР -> Лыткин -> Справочники -> Поставщики
ЛУЗАР -> Лыткин -> Отчеты -> Ожидаемый приход: инвойсы
ЛУЗАР -> Лыткин -> ПАО -> Ценовой анализ
ЛУЗАР -> Лыткин -> ПАО -> % расходов по товарам
ЛУЗАР -> Лыткин -> Отчетность -> Динамика по брендам
Битрикс
Пресс-Релизы
Есть пресс-релизы для каждого бренда. Сформировать их можно по пути ниже на скрине.
Аудит запросов ОЕМ/Кросс
«Аудит ОЕМ-номеров» позволяет:
1- провести быструю кросс-оценку («Аудит») любого количества ОЕМ-номеров
2- отобразить наш Товар (Артикул), соответствующий ОЕМ-номеру (или отсутствие у нас Товара)
3- сразу добавлять ОЕМ-номер к существующему Товару или сразу создавать новый Товар
4- если вы имеете рейтинг/статистику загружаемого списка ОЕМов, то сможете увидеть наличие потребности определенного ОЕМ-номера среди потребителей (прямые данные, а не «косвенные», как в случае с Автопарком)
5- если вы имеете рейтинг/статистику загружаемого списка ОЕМов, то сможете оценить востребованность каждого ОЕМ-номера (через количество запросов)
Таким образом, помимо поиска ОЕМ-номеров в Карточках товара (Задача №1), новый инструмент позволяет сохранять статистику/рейтинг загруженных ОЕМов (Задача №2).
Как пользоваться новым функционалом?
- вызываете «Аудит запросов ОЕМ-номеров» через Пуск_NPR, после чего открывается список уже произведенных «Аудитов»
- можете открыть любой «Аудит» из списка (при каждом открытии производится повторный аудит)
- чтобы провести новый «Аудит», нужно нажать на кнопку «Загрузить»
- выбираете загружаемый файл (файл Excel нужно заранее подготовить – три столбца «ОЕМ-Марка-Запросы» без заголовков)
- меняете название нового «Аудита» (по умолчанию название совпадает с названием загружаемого файла) и выбираете Товарную группу
- нажимаете «ОК» и ждете 5-10-50 секунд (средняя скорость проверки 200 строк за 5 секунд)
ГОТОВО! Новый «Аудит» сформирован и доступен для просмотра.
Внимание! «Аудит» лучше делать по какой-то одной конкретной товарной группе – тогда вы будет знать, что товара (или ОЕМ-номера) именно из этой группы у вас нет.
Внимание! Очевидная проблема нового инструмента в контексте «Задачи №2» – необходимость получения внешних данных для загрузки. Организовать получение такой информации «на потоке» не представляется возможным; придется каждый раз «добывать» данные у Дистрибьюторов.
Пример использования Инструмента «Аудит запросов ОЕМ-номеров»:
Проводим анализ прайс-листа «Лады-Имидж» по ШРУСам – копируем все ОЕМ-номера, указываем марку «Лада» и нумеруем каждую строку (рейтинга у нас нет, это просто прайс), затем загружаем в Инструмент:




